Создание сводной ресурсной ведомости

📂  ⬅️  ➡️

ПК «ГСС-3» позволяет сформировать Сводную ресурсную ведомость по нескольким локальным сметам.

Вкладка Файл - Создать - Сводная ресурсная ведомость.

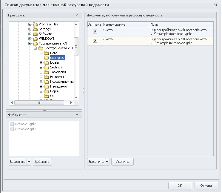
Будет создана Сводная ресурсная ведомость. Для того, чтобы добавить в нее документы, нажимаем на кнопку «Состав»:

clip0391

"В области Проводник выберите папку со сметами, которые необходимо пересчитать по новым индексам. Все сметы из выбранной папки отобразятся в области

Файлы смет.  Отметьте их флажками и нажмите кнопку «Добавить»;

"После того, как выбранные сметы будут добавлены в область «Документы, включенные в ресурсную ведомость», нажмите кнопку «ОК».

В результате будет сформирована общая ведомость ресурсов по выбранным сметам. Сводная ресурсная ведомость по умолчанию отображается в объединенном виде и со сметными ценами (цены, которые используются в сметах исходя из выбранного Метода расчета). Ресурсы с одинаковыми шифрами и ценами суммируются, а в столбце “Вхождений” отображается количество  расценок, в которых присутствует ресурс.  Выбрать отображение цен можно на вкладке “Главная”.

clip0392

 

Чтобы настроить правила группировки ресурсов, необходимо выбрать на панели инструментов «Настройка группировки» и в открывшемся одноименном окне пометить флажками параметры группировки. Например, возможна группировка ресурсов по сметам.

 

clip0393

 

Ведомость ресурсов может состоять из следующих разделов:

-затраты труда;

-машины и механизмы;

-материальные ресурсы (учтенные); - оборудование;

-неучтенные ресурсы.

Все данные загружаются в Сводную ресурсную ведомость в исходном виде и по умолчанию не подлежат корректировке. Для того, чтобы редактировать данные необходимо создать пользовательскую Сводную ресурсную ведомость на основе исходной, нажатием на кнопку Создать.

clip0394

Пользовательская сводная ресурсная ведомость создается отдельной вкладкой рядом с исходной. Для того, чтобы вводить в нее какие-либо изменения, необходимо нажать на кнопку Настройка и поставить галочку “Редактировать данные”. На исходную Сводную ресурсную ведомость можно создавать неограниченное количество пользовательских сводных ресурсных ведомостей.

 

Вывести на печать различные формы: на панели инструментов Файл - Печать - выбрать печатную форму.

 

Другие настройки ресурсной ведомости

1.Коэффициент к цене

По умолчанию эта функция включена, вы видите стоимость ресурсов с учетом примененного в смете коэффициента к цене. Для того, чтобы посмотреть  стоимость ресурсов без учета коэффициента снимите активность с кнопки “Коэффициент к цене”.

2.Показывать нулевые ресурсы

По умолчанию вы в ресурсной ведомости не видите ресурсы с нулевой ценой, чтобы их отобразить поставьте галочку Настройка - "Показывать нулевые ресурсы".